Inside Automation Engine > Multi-Server Operation > Net Areas

Net Areas in the Automation Engine

Communication processes (CPs ) are used to connect certain components (such as agents and UserInterfaces) with the work processes (WPs ) and to handle their communication. The CP selection for the individual components takes place automatically and is workload-dependent. In an Automation Engine system that uses several CPs you can distribute the CPs over several areas and in doing so, you can manipulate the CP selection. Ideally, each area represents a certain network.

Default CP Selection

By default, the CP selection takes place as follows:

  1. An agent starts and first contacts the CP that is specified in its INI file (parameter: cp=). Should the agent not be able to reach this CP, it will try to reach one of the CPs listed in the INI file in the section CP_LIST.
  2. The CP returns a list of all the Automation Engine system's CPs to the agent.
  3. The agent contacts all CPs that are listed and each CP responds in the same way.
  4. Finally, the agent connects to the CP with the smallest number of connections and closes down all connections to the other CPs.

Note that Automic recommends running CPs and WPs in the same secure network zone. Should the CPs be located in different network zones, separated by a firewall, please observe and configure the necessary firewall exceptions. To enable CP selection, agents will be presented with a complete CP list as soon as they connect to the Automation Engine. Should some of the CPs be placed behind a firewall – from the agent's point of view – the connections of the agents to the CPs have to be configured in the firewall itself.

Extended CP Selection (Net Areas)

The CP selection can be restricted to certain CPs by grouping them into network areas. Use the parameter NetArea= ([TCP/IP] section) for this purpose which is located in the Automation Engine's INI file. The values for net area parameters may be user-defined, but they have to be alphanumerical and should start with a letter.

Note that only CPs can be grouped in net areas. The WPs of an Automation Engine system must use the same net area. Any attempt to start a WP whose NetArea definition differs from the definition of the active WPs will have the effect that this WP will end itself immediately.

If the parameter NetArea is not defined, the name of the Automation Engine system will be used instead.

You may use any number of net areas. To ensure stability Automic recommends using at least two CPs per net area.

The extended CP selection takes place as follows:

  1. An agent starts and contacts the CP that is specified in its INI file (parameter: cp=). Should the agent not be able to reach this CP, it will try to reach one of the CPs listed in the INI file in the section CP_LIST.
  2. The CP sends a list of all CPs that are located in its net area to the agent.
  3. The agent contacts all listed CPs .
  4. The agent selects the CP with the smallest number of connections and connects to it.

Use Case Examples:

  1. To have the UserInterfaces and the agents use separate CPs of the Automation Engine system:
    Define two net areas, assign the CPs to these separate net areas (NetAreas) and enter a CP in the INI file of the UserInterface or agent respectively, depending on the CP of the desired net area to be contacted on first start.
  2. Using CPs in separate network zones:
    Select a NetArea for each network zone. Now use the NetArea in order to assign the CPs to the network zones they are located in. If a UserInterface, CallAPI or agent connect to a CP within its own network zone, the UI, CallAPI or agent will choose only from the available CPs in this net.

Remember to delete the CP_LIST in the agent's configurationA set of constituent components that make up a system. This includes information on how the components are connected including the settings applied., in case you change the CPs' assignment to the different net areas.

Configuration Example:

The following use case represents a situation where it is useful to limit the CPs for the CP selection by the agent.

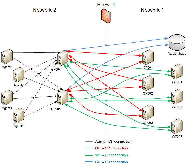
An Automation Engine system is divided into two different networks. Both networks use agents. "Network 1" contains server processes, communications processes CP001, CP002 and CP003 and the databaseA database is an organized collection of data including relevant data structures.. In "Network 2" the CPs CP004 and CP005 are being used. These communication processes serve to connect the agents of "Network 2" with the server processes (CPs + WPs) in "Network 1".The two network areas are separated by a firewall that is configured statically and should only accept known connections.

 

Illustration 1: NetArea Definition

Illustration 2: Connections between components and the connection directions

Illustration 1 shows the NetArea "InnerNet" and its assignment to the CPs CP001, CP002 and CP003 whereas NetArea "OuterNet" is assigned to CP004 and CP005. Illustration 2 shows the connections between components and their directions, indicated by arrows. The agents of "Network 1" connect exclusively to CPs of NetArea "InnerNet", the agents of "Network 2" connect exclusively to CPs of NetArea "OuterNet". In this case, the agents' connections do not have to be configured in the firewall .

Illustration 2 in addition shows the necessary connections for CP operation in other network zones. For Network 1 only database connections by CPs drawn in red are known. Please note that CP-CP-connections only occur in special cases or are necessary if an agent's registered output file should be displayed by way of the UserInterface, where agent and UI are connected to different CPs. These connections are denoted by red-dotted lines.

Note: In the firewall you only have to configure connections that are known to CP004, CP005, regardless of the number of agents that are used in "Network 2". Connections that must be configured statically are shown as red dots along the firewall line.

In order to ensure that the agents only connect to CP004 and CP005 the following steps are required:

For CP001, CP002 and CP003:

For CP004 and CP005:

The following INI-file parameters must be specified in the Automation Engine:

Network 1:

[GLOBAL]

system=UC4


[TCP/IP]
pwpport=2270
NetArea=InnerNet

[PORTS]
cp1=2217
cp2=2218
cp3=2219
wp1=2271
wp2=2272
wp3=2273

Network 2:

[GLOBAL]

system=UC4


[TCP/IP]
pwpport=2270
NetArea=OuterNet

[PORTS]
cp4=2220
cp5=2221
wp1=2271
wp2=2272
wp3=2273

ServiceManager

When you start server processes or agents via the UserInterface's System Overview or by using the script element MODIFY_SYSTEM, the WP selects a CP, and the CP contacts the responsible ServiceManager. If the CPs are located in different net areas within the Automation Engine system, this fact is considered for the CP selection.
The following behavior applies:

  1. Start an agent, CP or WP by using the script element MODIFY_SYSTEM or via the System Overview.
    Note that on startup via the System Overview, the CP to which the UserInterface is connected passes the request on to a WP.
  2. The responsible WP contacts the CP that is located in the same net area as the agent, CP or WP that should be started.
  3. If the WP does not find a CP, it will search for a CP in its net area.
  4. If it still cannot find a CP, the WP contacts any CP of the Automation Engine system.
  5. The selected CP contacts the related ServiceManager which starts the agent, CP or WP.