Use Case: Provisioning with the CA Service Catalog Plug‑in

When you have the CA Service Catalog Plug‑in implemented, you can coordinate the CA Service Catalog team and the Automic system team to enable fully-automated self-service offerings for CA Service Catalog end users. This topic describes a typical service orchestration scenario: an end user submits a request for a new virtual machine (VM) and it is automatically provisioned.

Use the scenario here as a basis to develop and provide the automated self-service fulfillment services that best serve the needs of your organization.

Overview

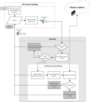
In this example, you see how the service fulfillment of a request for a new virtual machine (VM) can be automated after the plug-in integration has been implemented. The process works like this:

  1. An end user submits a service request in CA Service Catalog for a new VM.
  2. The request is automatically fulfilled in Automic Automation.
  3. The user is informed about the progress of the request.
  4. The request is updated according to the final result:
    • If all goes well, the IP address is sent to the user and the request is closed.
    • If there is a problem, the request is updated with information about the problem.

The following process flow diagram shows how this might work using, for example, VMware vSphere to create the VM, but there are many other ways.

In this diagram, the darker shaded tasks are those that end the process. The process ends when the VM is successfully created, or when it cannot be created for whatever reason. In all cases, the request is updated with a status change or with a note, or both.

Process flow of VM creation using CA Service Catalog and Automic integration

Prerequisite Components

To support this scenario, the following tools and components must be installed:

Tasks for the Automated Provisioning

To be able to offer automated service request fulfillment to users of the CA Service Catalog, tasks must be completed by the teams for each of the systems.

Tasks on the CA Service Catalog Side

The CA Service Catalog team is responsible for the following:

Tasks on the Automic Automation Side

The Automic Automation team is responsible for the following: