Automic Web Interface
The Automic Web Interface has seen many useful new features and enhancements in this release:
Accessibility
Broadcom is committed to contribute to a culture of inclusion where making technology accessible and user-friendly to a diverse workforce is a priority. In this light, Automic Automation teams are working to make the AWI accessible and user-friendly to everyone. Version 24 has seen major improvements and enhancements in this respect, but making AWI fully accessible is a long effort that will span over various releases.
In this version, our efforts have concentrated on various aspects, mainly on color contrast and keyboard navigation.
Color Contrast
As of this version, AWI's default theme provides an accessible contrast ratio that ensures that all users can better perceive the content of its pages. Most of AWI buttons and icons also provide the appropriate contrast ratio.
AWI Theming
The options to customize the colors in AWI have been significantly enhanced. Administrators can now select not only the theme color but also the selection and the text selection color.
If you decide to keep the default theme color, AWI automatically calculates the selection color and the text selection color, ensuring that the color contrast ratio is accessible. For more information, see Configuring AWI's Appearance.
Keyboard Navigation
Many AWI areas support keyboard navigation now. However, providing full keyboard navigation support in all AWI areas is a long effort that will span over various releases. For more information, see Keyboard Navigation.
See also Accessible AWI.
Easy Access to Content from the Automic Web Interface
As of this version you can easily access plenty of useful content that is available to you on various platforms without having to leave Automic Automation.
Click on the help button in the menu bar to open a dropdown menu with links to the following:
-
Help
Opens the context-sensitive online help to the topic that describes the current view. For more information, see Using the Documentation.
-
Keyboard Shortcuts
Opens the context-sensitive online help to the Keyboard Shortcuts topic with the list and description of all the shortcuts that you can use in the Automic Web Interface. For more information, see Keyboard Shortcuts.
-
Getting Started
Opens the Welcome dashboard that contains the Getting Started videos. For more information, see Welcome Dashboard.
-
Learning Portal
Opens the Enterprise Software Academy (Broadcom's learning portal). The Academy offers a wide range of free online trainings, blogs, articles, use cases and white papers. For more information on the Academy, see Automic Automation Education and Training.
Copy Object Name
As of now, AWI lets you copy the name of an object, which is added to the clipboard so that you can paste it wherever you need. This is particularly useful, for example, when you are writing scripts and you want to refer to the object in the script.
The Copy Name function is available from the following areas of the Automic Web Interface:
-
Process Assembly
-
All lists that contain objects, from combo boxes, and from the global search dropdown list
-
Process Monitoring
-
Workflow editor
-
Workflow monitor
For more information see, Copying the Object Name.
Filter Tasks in the Workflow Editor and Monitor
So far, when you wanted to check which tasks in a Workflow shared the same properties (for example, which ones run on a particular Agent, have the same name, are active/inactive, have rollback enabled and so forth), you had to open each task, go to its properties and check the values there. With this version, the Workflow editor and the Workflow monitor provide a filter function that lets you easily and quickly narrow down tasks based on their properties:
(Click to expand)
The tasks that DO NOT meet the filter criteria are grayed out so that the filtered ones are highlighted. If you had selected one or more tasks before filtering, those tasks remained selected after applying the filter. The properties pane is automatically refreshed to reflect what is selected.
Use the new pane to filter the tasks in a Workflow by the following properties:
In the Workflow Editor
-
Task Name
-
Task Type
-
Agent Name
-
Active/Inactive
-
Post-Conditions
-
Pre-Conditions
-
Rollback
In the Workflow Monitor
-
Task Name
-
Task Type
-
Agent Name
For more information, see:
AWI Remembers the Last Opened Object Page
When you open an object and navigate through its definition pages, then close it and you open it again later, the object opens to the page that you last visited. AWI saves this information in your user settings per Client.
Delete Folders and Objects
With this version, the delete function for objects and folders has been enhanced. So far, when deleting folders, their subfolders (if available) were deleted but the objects within the deleted folders were moved to <No Folder>. Now, AWI lets you decide whether you want to delete the folders/objects or move them to <No Folder>. When you select one or more folders and press Delete, a dialog is displayed where you decide what should happen.
This function is also available through the Automation Engine REST API.
For more information, see:
Notification Recipients in Alphabetical Order
The list of recipients of a Notification (CALL) object is displayed in alphabetical order now. This is particularly useful in Notifications that are sent to a long list of recipients.
For information about Notification objects, see Notification (CALL).
Improved Global Search Handling
The keyboard navigation is not the only enhancement to the global search that makes working with it more intuitive. Both the wording and the look and feeling of the dropdown list have been revisited:
| Function | In version 21 | In version 24 |
|---|---|---|
| Global search when starting a search without entering a string |
|
I |
|
Global search when starting a search by entering a string |
|
|
For more information, see Using the Global Search for Objects and Tasks.
Agent Column in the Workflow Monitor (List View)
The list view of the Workflow Monitor in the Process Monitoring perspective has been enhanced to provide an additional column called Agent. This column is populated with the name of the Agents where the Workflow tasks have been executed or are executing.
Table Enhancements
AWI tables have been enhanced with the following functions:
Table Settings Stored in your User settings
You can customize the column order and width as well as the row order of your tables. After customizing them, this configuration is automatically stored with your user settings. If you leave the view and get back later, the table will still display your configuration.
Searching for records
The Search box in the table toolbar helps you find specific records. The search is not context sensitive. Start typing your text string in the search box. The application starts displaying possible matches as you type.
Removed Checkboxes for Selection
Up until now, many AWI tables contained a first column with checkboxes. You had to select one or more of those boxes to specify values in the corresponding rows. This column is no longer available. As of version 24, when you select a row (either with your mouse or through keyboard navigation) you can go ahead and start configuring the row. To select more than one row, press the [Ctrl] button while clicking on the rows.
For example, before:
After:
Enhancements on the Object Definition Pages
The following enhancements are now available in various object definition pages:
Improved Design
To make AWI user-friendlier, an effort to declutter some of its areas has been made for this release. The goal is to keep the design simple so that users can really focus on the task ahead.
-
On the General > Runtime page, the Return Code Handling section has been simplified and it is now more understandable. For more information, see Defining the Runtime Page.
-
On the Rollback page for UNIX Jobs and File Transfers, a new Enable File Rollback checkbox enables/disables the Backup Path field. For more information see Defining the Rollback Page.
Details Button Available on Object Definition Pages
The Details button was already available in various areas of AWI. With this version, it is also available on the following pages:
-
The Details pane on this page displays information about the selected Sync object.
-
Defining the Version Management Page
The Details page on this page displays information about the object as it was for the selected version.
Export to CSV Added to Object Definition Pages
The Export to CSV button has been added to the following object definition pages:
-
Sync
-
Object Authorizations
-
Variables
-
Version Management
Reorganized User Definition Page
In previous versions both the Advanced and the Session sections on the User definition page contained fields to specify parameters that restrict the user login to AWI. With version 24, all these parameters are under the same section, namely Session.
This is what it looked like before version 24:
(Click to expand)
This is what it looks like as of version 24:
(Click to expand)
Improved Labels on the Period Object Definition Page
Some of the labels on the Period page have been reworded to make them more understandable.
This is what it looked like before version 24:
(Click to expand)
This is what it looks like as of version 24:
(Click to expand)
Redesigned User Assignment to User Groups
To make keyboard navigation possible, the procedure to assign Users to User Groups has slightly changed. The Users page that contained the list of Users in the group used to be below the General tab. Now it has moved to the top navigation level and it has been renamed to Assigned Users.
This is how you assign Users to User Groups now:
-
In the Administration perspective go to User Groups and open the one that you want to assign the User to.
-
On the Assigned Users page, click the Assign User button in the toolbar.
-
On the Assign User dialog select the user and click OK.
-
Save your changes.
For more information, see Assigning Users to User Groups.
Enhancements on the Autoforecast and Forecast Views
The Forecast and Autoforecast views are now also completely accessible. In addition, the following functions are now available from the Autoforecast and Forecast lists:
-
Bulk selection
Press Shift and select multiple adjacent lines in the list either by clicking them or by using the arrow keys on your keyboard.
-
Mixed selection
You can also select multiple lines that are not next to each other by pressing Ctrl and selecting them.
-
Context-menu functions
Select and right-click one or more lines to open a context-menu with the options that are available to your selection.
-
More button on the toolbar
The new More button on the toolbar provides access to the same functions that are available when you select and right-click one or more lines in the list.
-
The new Open Object button on the Forecast toolbar is enabled when you select an object in the list.
-
The new Open button on the Autoforecast toolbar is enabled when you select a line in the list. Click it to open the underlying object.
-
In previous versions, the status of the cache for autoforecasts was displayed below the Autoforecast label at the top of the view. With this version, this important information is presented in a more prominent way as an inline notification.
Menu Options for Custom Filter Items
Working with custom filters in the Process Monitoring perspective is more intuitive now. A new sub-menu is available when you right-click the entries in the custom filter dropdown list in the Process Monitoring perspective. This sub-menu displays the actions that are available for the selected filter:
-
For default filters, the only option is Duplicate.
-
For custom filters the options are Duplicate, Rename and Delete.
For more information, see Saving Custom Filters.
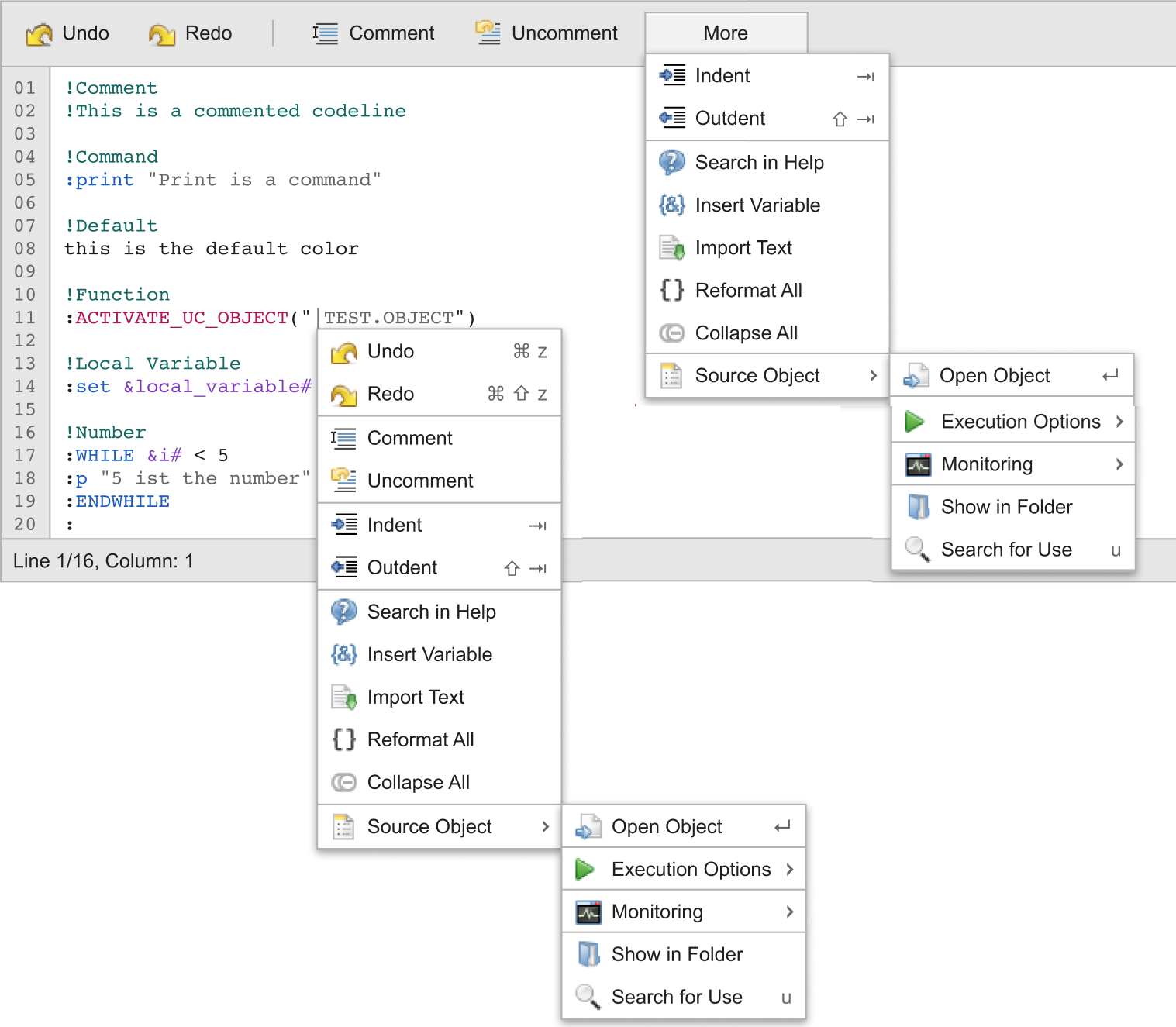
Context-Menu Consolidation on the Script Editor
The script editor on the Process, Pre-Process and Post-Process object definition pages contains context-menus that you access by right-clicking or by expanding the More button. While making the script editor accessible, we have also consolidated the context menus, which now displays all the options in the same order.
(Click to expand)
Optional REST Endpoint Configuration Parameter
As of this version it is possible to use load balancing for REST processes. Until now, if your system was set up so that the REST JCP(s) were behind a Load Balancer, AWI could not be reached by the same Load Balancer.
With version 24, a new optional parameter called rest is available in AWI's uc4config.xml configuration file, where you can specify the JCP's REST endpoint.
For more information, see uc4config.xml - Configuring the Connection Between AWI and AE.

I




