Process Analytics > User Guide > Process Analytics Studio > Timing Bar

Timing Bar

The timing bar includes flags that indicate the start times of tasks in the Gantt Chart. The color of the flags complies with the status of the tasks.

The number of tasks is shown as a tooltip text next to the flag (see illustration) if several tasks have the same start time or if several flags overlap because of the selected zoom factor.

A dotted line displays if you click on a flag (reference line).

Timing Bar

Overlapping Flags

The priority of tasks is decisive for the order of tasks whose flags overlap.
The order of priorities depends on the task types and the following rules apply: Parent objects are of a higher priority than single tasks.
The following order applies depending on the particular task states (from high to low priority): active, upcoming, canceled, completed, scheduled.

The illustration shows two overlapping flags that include two tasks each: In the first overlapping flag, the task with the Canceled status has a higher priority and in the second flag, the Active status is given priority.

Reference Line

The reference line is a dotted vertical line that signals the exact time of the tasks' flags in the Gantt Chart. This function is helpful if a flag refers to several tabs and the user searches for a particular task.

You can select from two options to have reference lines displayed:

Reference lines

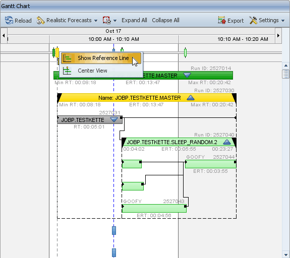
Popup Menu of Task Flags

To open the context menu, right-click a task flag. You can only open the context menu of one flag.

Context menu of a task flag

Show Hide Reference Line:
Shows or hides the reference line of a task flag. Lines that are shown by using the popup-menu command can only be hidden by using the corresponding popup-menu command.

Center View:
Centers the view of the selected task flag.